1. 通过“功能菜单”→“邮件提醒设置” 打开邮件配置对话框。
2. 配置SMTP服务器、端口(支持SSL 465)、用户名、密码、全局接收邮件地址(多个用逗号分隔)。
3. 可设置提前提醒天数、启动时自动运行服务、检查间隔 (小时)、是否提醒已过期客户、是否提醒即将到期客户、是否提醒今天到期客
户。
4. 新增“启用定时检查” 复选框:控制是否按间隔自动发送邮件。
5. 点击“测试配置”可发送测试邮件。
6. 程序会按检查间隔定时发送到期提醒邮件,提醒内容包含分类、到期时间、剩余天数等详细信息。
7. “启用自定义时间提醒” 复选框下方可设置具体的小时和分钟,用于每天固定时间发送邮件。


用户到期提醒管理系统 使用说明
一、程序概述
用户到期提醒管理系统是一款用于管理各类账号(如网吧会员、营销账号、加速器、影视会员等)到期时间的工具。它能够实时监控账号到期情况,通过浮动窗口提醒用户,并提供分类、搜索、筛选、自定义提醒天数、永久隐藏、批量恢复、数据备份等丰富功能,帮助您高效管理账号,避免因到期而影响使用。
当前版本: 3.6.0.0
技术支持: 小羽 VX:9405351
官网: www.shykx.com
二、主要功能
账号管理
添加、修改、删除账号,记录账号名、备注、到期时间、分类。
支持双击列表直接修改账号信息。
列表按分类、账号、备注、到期时间、剩余天数、状态显示,并可按到期时间、剩余天数、状态排序。
分类管理
自定义分类(如“网吧”、“营销”、“加速器”、“影视”)。
添加、修改、删除分类,删除分类时会清空对应账号的分类信息。
搜索与筛选
按关键词搜索账号或备注,并可限定分类范围。
快速筛选:即将到期、今天到期、已过期、自定义提醒、已隐藏账号。
按分类筛选,或点击列表中的账号右键“按此分类筛选”。
到期提醒
浮动窗口自动显示即将到期(按提醒天数)、今天到期、已过期的账号(可设置自动显示)。
浮动窗口列表按状态着色(已过期红色、今天到期黄色、即将到期绿色、正常白色)。
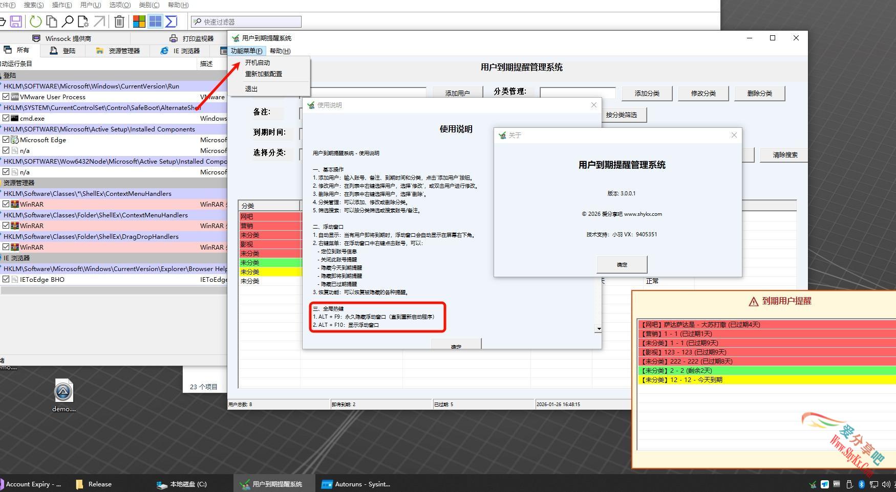
支持全局热键隐藏/显示浮动窗口(ALT+F9 永久隐藏,ALT+F10 显示)。
自定义提醒天数
可为单个账号单独设置提醒天数:-1(使用全局)、0(当天提醒)、正数(提前N天提醒)。
在浮动窗口或主窗口右键菜单中设置/恢复。
永久隐藏与恢复
永久关闭某个账号的提醒(隐藏),账号仍存在于数据中,但不再出现在浮动窗口。
可批量隐藏今天到期、即将到期、已过期的所有账号。
通过托盘菜单或主窗口右键菜单恢复所有被隐藏的账号,或恢复指定被永久隐藏的账号。
新增“恢复指定永久隐藏账号”对话框,方便选择单个账号恢复。
续费功能
在主窗口右键菜单中直接为账号续费一个月(30天),或自定义续费天数(支持负数减少天数)。
续费后到期日期自动更新,提醒状态重置。
备注修改
右键菜单“修改备注”可直接编辑账号备注,原备注作为默认文本,方便修改。
数据备份
内置备份设置,可启用自动备份,设置备份间隔(天)和保留天数。
备份目录可自定义(默认程序目录下的 backup 文件夹)。
支持手动立即备份,超过保留天数的旧备份自动清理。
系统托盘
最小化时隐藏到托盘,托盘图标提供快速访问菜单:显示主界面、开机启动、设置、关闭所有提醒、恢复所有提醒、恢复指定提醒、退出等。
三、界面与操作详解
1. 主窗口
顶部标题:显示系统名称。
账号信息输入区:输入账号、备注、到期时间(可点击“选择日期”按钮选择),选择分类。
功能按钮:添加用户、修改更新(修改状态下)、取消修改、选择日期。
分类管理区:输入新分类名称,点击“添加分类”;选中分类后点击“修改分类”或“删除分类”。
筛选与搜索区:
分类筛选:选择分类后点击“按分类筛选”或“显示全部”。
搜索:输入关键词,选择分类范围(全部分类或具体分类),点击“搜索”或“清除搜索”。
状态筛选:快速点击“即将到期”、“今天到期”、“已过期”、“自定义提醒”、“已隐藏”按钮。
用户列表:显示所有账号信息,右键菜单包含:
修改、删除
按此分类筛选
关闭此账号提醒(永久隐藏)
恢复指定关闭账号提醒(弹出对话框选择要恢复的永久隐藏账号)
续费一个月(30天)、续费自定义天数...
修改备注...
状态栏:显示用户总数、今天到期数、即将到期数、已过期数、已隐藏数、自定义提醒数、当前时间。
2. 浮动窗口
自动出现在屏幕右下角,显示所有需要提醒的账号(未被永久隐藏)。
列表项按状态着色。
右键菜单功能:
定位到账号信息(在主窗口中高亮该账号)
关闭此账号提醒(永久隐藏)
设置此账号提醒天数
恢复此账号提醒(仅当账号已设置自定义提醒时可用)
批量隐藏今天到期、即将到期、已过期的所有账号
窗口右上角有“热键说明”按钮,点击可查看全局热键。
3. 托盘图标
左键双击:显示主窗口。
右键单击:弹出菜单,包含:
显示主界面
开机启动(开关)
设置(打开设置对话框)
关闭所有账号提醒(永久隐藏所有)
恢复所有账号提醒
恢复指定账号提醒(自定义提醒)——弹出对话框选择已设置自定义提醒的账号
恢复指定账号提醒(针对永久隐藏)——弹出对话框选择被永久隐藏的账号
恢复今天到期/即将到期/已过期被隐藏账号提醒(批量恢复)
退出
4. 设置对话框
通过主菜单“功能菜单”→“设置”打开,可设置:
全局提醒天数(默认3天)
自动显示浮动窗口(开关)
5. 备份设置对话框
通过主菜单“功能菜单”→“用户数据备份”打开,可设置:
启用自动备份
备份间隔(天)
保留天数(过期备份自动删除)
备份目录(可手动输入路径)
立即备份按钮
四、全局热键
| 热键 | 功能 |
|---|---|
| ALT + F9 | 永久隐藏浮动窗口 |
| ALT + F10 | 显示浮动窗口 |
五、版本更新日志
版本 3.6.0.0 更新内容
新增
续费功能:支持为账号增加30天或自定义天数(可输入负数减少天数)。
修改备注:右键菜单“修改备注”直接编辑,原备注作为默认文本。
恢复指定永久隐藏账号:新增对话框,可从所有被永久隐藏的账号中选择一个恢复。
托盘菜单中增加“恢复指定账号提醒”(针对永久隐藏),与自定义提醒区分。
备份设置对话框:支持自动备份、备份间隔、保留天数、目录自定义及手动立即备份。
双击主窗口列表项可直接进入修改状态。
已隐藏状态筛选按钮,方便查看所有被永久隐藏的账号。
输入对话框增加默认文本参数(用于修改备注等场景)。
优化
托盘菜单中“恢复指定账号提醒(自定义提醒)”与“恢复指定账号提醒(永久隐藏)”分开,逻辑更清晰。
主窗口右键菜单“恢复指定关闭账号提醒”改为弹出对话框选择账号,不再直接恢复当前选中账号。
备份保留天数默认值从7天改为3天,更符合日常使用。
续费天数函数支持负数,方便调整到期日。
输入对话框在显示时自动选中全部默认文本,便于直接覆盖。
状态栏中“已隐藏”计数合并了
hideFromFloat和permanentlyHidden两种隐藏状态。修复
修复了清理过期备份时路径双null结尾问题,确保备份目录删除正常。
修复了部分情况下浮动窗口不更新的问题。
修复了分类修改后筛选状态显示不一致的问题。
六、常见问题
问:如何恢复被永久隐藏的单个账号?
答:在主窗口右键菜单选择“恢复指定关闭账号提醒”,或通过托盘菜单“恢复指定账号提醒”(永久隐藏),在弹出的对话框中选择要恢复的账号即可。问:备份目录可以设置在哪里?
答:在备份设置对话框中,可以输入任意有效路径(如D:\MyBackup\),程序会自动创建目录。默认路径为程序所在目录下的backup\。问:自定义提醒天数如何设置?
答:在浮动窗口或主窗口列表中,右键点击账号,选择“设置此账号提醒天数”,输入数值:-1(使用全局)、0(当天提醒)、正数(提前N天)。问:浮动窗口不自动弹出了?
答:请检查设置中“自动显示浮动窗口”是否勾选,以及是否误触了ALT+F9永久隐藏(可通过ALT+F10重新显示)。问:如何手动备份数据?
答:打开备份设置对话框,点击“立即备份”即可手动执行一次备份。
感谢使用用户到期提醒管理系统!如有问题或建议,请联系技术支持。

升级后界面功能


3.3版本升级后截图



修复之前使用说明文字显示不完整问题截图:

新加筛选状态功能:



修复之前托盘图标右击恢复指定账号提醒,没有分类,到期时间,自定义提醒,备注信息进行完善修复

有兴趣朋友可以联系我VX:9405351 ,请备备注来意











还没有评论,来说两句吧...